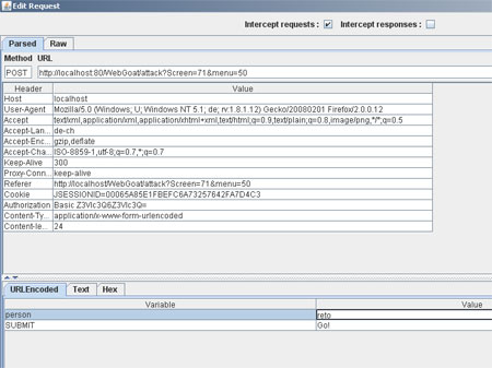
Files
WebGoat/webapp/lesson_solutions/HttpBasics_files/webscarab2.jpg