Files
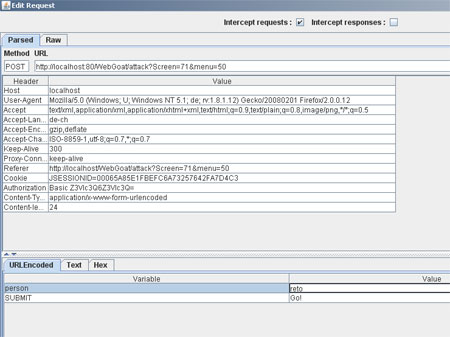
WebGoat/main/project/WebContent/lesson_solutions/HttpBasics_files/webscarab2.jpg
wirth.marcel 5d930ec235 * Hints added
* Solutions added
* Bugfixes
* Introduction added (including how to start with webgoat and useful tools)
* New lesson: Password strength
* New lessons: Multi Level Login
* Not yet working new lesson: Session fixation (inital release)

git-svn-id: http://webgoat.googlecode.com/svn/trunk/webgoat@301 4033779f-a91e-0410-96ef-6bf7bf53c507
2008-04-07 14:28:38 +00:00

31 KiB
450x337px